前言
现在又改名OpenClaw了,麻了
由于没得&买不起Mac Mini,所以只能退而求其次用Linux部署,故本教程在Linux系统下进行
主要内容为程序的初始化以及接入国内的部分聊天软件,例如飞书、企微、QQ等
小贴士:不建议使用日常电脑或部署了服务的服务器,容易删库跑路呢
为了方便,所以使用的带公网的云服务器,装Debian12系统
如果没有备案域名的话,建议直接用香港的服务器,速度快一些且不用备案
如果没有合适的服务器话,可以看看下边推荐的这个,建议4C4G起步

神马?你还没有安装好用的SSH工具,可以参考下方文章安装一个(本教程使用的)
声明:本文中所安装渠道的插件均有Github,都是我在网上搜集的,安全性自查
MoltBot主体部署
连上SSH后,执行命令进行安装
# sudo adduser --disabled-password --gecos "" openclaw
# sudo usermod -aG sudo openclaw
# sudo su - openclaw
# npm config set registry https://registry.npmmirror.com
curl -fsSL https://molt.bot/install.sh | bash
# echo 'export PATH="/home/openclaw/.npm-global/bin:$PATH"' >> /home/openclaw/.bashrc
我这个服务器刚装完系统,毛都没有,所以会在执行命令后会自动下载一些必须的环境
下载到后边会一直不动,耐心等待安装完成

emmm,安装差不多5-10分钟,安装完成后进入初始化页面
注意:后续初始化过程中,单选使用键盘上的方向键选择,多选使用空格进行选择
第一项:我知道这功能强大且本身存在风险。是否继续?选YES

第二项:引导模式。选QuickStart

第三项:选模型,这里我就选择了GLM,我还有一点资源包没用,你们随意即可

第四项:选择默认模型,直接默认即可

第五项:选择接入的第三方软件,这里跳过

第六项:配置技能,这里先不配置


第七项:只启用这个上下文记忆就行了,都选也可以,空格选中,可多选

然后问你怎么用BOT,第一项是命令行直接对话,第二个是打开WebUI使用,第三个是都不用,因为后续要接入其他聊天软件,所以这里选第三个

是否安装命令补全,不安装就行

然后就进入了启动阶段,预计耗时1分钟
测试MoltBot
终端中执行下方命令开始进行对话
openclaw tui
如果正常回复,则说明测试通过,然后连续快速按两次Crtl+C退出
接入大模型
打算多接入几个渠道的模型(非OAuth授权的渠道),本小结教程主要是接入OpenAI兼容模型的方法
第一步就是找到配置文件,我是Linux部署的,两个需要修改的配置文件路径如下
主配置文件:/root/.openclaw/openclaw.json
模型授权相关配置文件:/root/.openclaw/agents/main/agent/auth-profiles.json
现有配置文件
目前我是接入了GLM的官方模型
openclaw.json配置文件
{
"meta": {
"lastTouchedVersion": "2026.1.24-3",
"lastTouchedAt": "2026-01-29T13:03:16.133Z"
},
"wizard": {
"lastRunAt": "2026-01-29T12:25:10.496Z",
"lastRunVersion": "2026.1.24-3",
"lastRunCommand": "onboard",
"lastRunMode": "local"
},
"auth": {
"profiles": {
"zai:default": {
"provider": "zai",
"mode": "api_key"
}
}
},
"agents": {
"defaults": {
"model": {
"primary": "zai/glm-4.7"
},
"models": {
"zai/glm-4.7": {
"alias": "GLM"
}
},
"workspace": "/root/clawd",
"compaction": {
"mode": "safeguard"
},
"maxConcurrent": 4,
"subagents": {
"maxConcurrent": 8
}
}
},
"messages": {
"ackReactionScope": "group-mentions"
},
"commands": {
"native": "auto",
"nativeSkills": "auto"
},
"hooks": {
"internal": {
"enabled": true,
"entries": {
"session-memory": {
"enabled": true
}
}
}
},
"gateway": {
"port": 18789,
"mode": "local",
"bind": "loopback",
"auth": {
"mode": "token",
"token": "1f9b3ac5c3xxxxxxxxef9f005fa3d492"
},
"tailscale": {
"mode": "off",
"resetOnExit": false
}
}
}
auth-profiles.json配置文件
{
"version": 1,
"profiles": {
"zai:default": {
"type": "api_key",
"provider": "zai",
"key": "08b0ebxxxxxxlPZ6v1sil"
}
},
"lastGood": {
"zai": "zai:default"
},
"usageStats": {
"zai:default": {
"lastUsed": 1769730756847,
"errorCount": 0
}
}
}
理解配置含义
因我我这里不会接入所有的渠道,所以只要理解了一些配置的含义、使用方法后,就可以自行接入其他模型渠道了
# 认证配置声明,主要用于匹配auth-profiles.json文件中的授权信息
"auth": {
"profiles": {
"zai:default": {
# 模型提供商名称
"provider": "zai",
# 认证模式
"mode": "api_key"
}
}
},
# 代理配置
"agents": {
"defaults": {
"model": {
# 默认主模型,只能填一个
"primary": "zai/glm-4.7"
},
"models": {
# 模型白名单,定义允许使用的模型列表
"zai/glm-4.7": {
# 模型别名,方便命令调用
"alias": "GLM"
}
},
# 工作目录,不用管
"workspace": "/root/clawd",
"compaction": {
# 会话压缩模式,不用管
"mode": "safeguard"
},
# 最大并发会话数,不用管
"maxConcurrent": 4,
"subagents": {
# 最大子代理并发数,不用管
"maxConcurrent": 8
}
}
}模型检查
在开始前先看下当前已经启用了的模型
在终端中执行下方命令查看
openclaw models list看到我这里确实只接入了GLM

新增配置项说明
下方models的配置是在最外层的,与上边的提到的不是同一个
以月之暗面为例,这里不要开始着急修改配置文件哈
{
"models": {
# 合并模式:将自定义模型提供商与内置提供商合并,保留内置提供商的同时使用自定义提供商
"mode": "merge",
"providers": {
# 自定义提供商名称,后续引用使用`moonshot/模型名`
"moonshot": {
# 自定义API地址
"baseUrl": "https://api.moonshot.cn/v1",
# OpenAI协议
"api": "openai-completions",
# 模型列表,id是实际调用的模型名,name用于查询模型列表时展示用的
"models": [
{ "id": "kimi-k2.5", "name": "Kimi K2.5" },
{ "id": "kimi-k2-turbo-preview", "name": "Kimi K2 Turbo" },
{ "id": "moonshot-v1-8k", "name": "Moonshot v1 8K" },
{ "id": "moonshot-v1-32k", "name": "Moonshot v1 32K" }
]
}
}
}
}开始接入Kimi
第零步,先备份配置文件,在终端中执行
cp /root/.openclaw/openclaw.json /root/.openclaw/openclaw.json.bak
cp /root/.openclaw/agents/main/agent/auth-profiles.json /root/.openclaw/agents/main/agent/auth-profiles.json.bak第一步,编辑openclaw.json 文件,先新增一个认证配置,该部分配置用于匹配auth-profiles.json 文件中的密钥
"moonshot:default": {
"provider": "moonshot",
"mode": "api_key"
}
第二步,编辑auth-profiles.json 文件,新增密钥
"moonshot:default": {
"type": "api_key",
"provider": "moonshot",
"key": "你的MOONSHOT_API_KEY"
}
第三步,编辑openclaw.json 文件,接入模型提供商,此处添加的模型列表才能用于后续的使用,这个我就加载文件末尾了
"models": {
"mode": "merge",
"providers": {
"moonshot": {
"baseUrl": "https://api.moonshot.cn/v1",
"api": "openai-completions",
"models": [
{ "id": "kimi-k2.5", "name": "Kimi K2.5" },
{ "id": "kimi-k2-turbo-preview", "name": "Kimi K2 Turbo" },
{ "id": "moonshot-v1-8k", "name": "Moonshot v1 8K" },
{ "id": "moonshot-v1-32k", "name": "Moonshot v1 32K" }
]
}
}
}
第四步,编辑openclaw.json 文件,增加模型白名单,这里添加的模型,需要在第三步中的模型列表中存在的
"moonshot/kimi-k2.5": {
"alias": "Kimi"
},
"moonshot/kimi-k2-turbo-preview": {
"alias": "Kimi Turbo"
}
第五步,给当前主模型增加备选模型,即主模型噶了,自动调用备选模型,注意:备选模型可以同时填入多个
"fallbacks": [
"moonshot/kimi-k2.5"
]
合并后的配置文件如下
{
"meta": {
"lastTouchedVersion": "2026.1.24-3",
"lastTouchedAt": "2026-01-29T13:03:16.133Z"
},
"wizard": {
"lastRunAt": "2026-01-29T12:25:10.496Z",
"lastRunVersion": "2026.1.24-3",
"lastRunCommand": "onboard",
"lastRunMode": "local"
},
"auth": {
"profiles": {
"zai:default": {
"provider": "zai",
"mode": "api_key"
},
"moonshot:default": {
"provider": "moonshot",
"mode": "api_key"
}
}
},
"agents": {
"defaults": {
"model": {
"primary": "zai/glm-4.7",
"fallbacks": [
"moonshot/kimi-k2.5"
]
},
"models": {
"zai/glm-4.7": {
"alias": "GLM"
},
"moonshot/kimi-k2.5": {
"alias": "Kimi"
},
"moonshot/kimi-k2-turbo-preview": {
"alias": "Kimi Turbo"
}
},
"workspace": "/root/clawd",
"compaction": {
"mode": "safeguard"
},
"maxConcurrent": 4,
"subagents": {
"maxConcurrent": 8
}
}
},
"messages": {
"ackReactionScope": "group-mentions"
},
"commands": {
"native": "auto",
"nativeSkills": "auto"
},
"hooks": {
"internal": {
"enabled": true,
"entries": {
"session-memory": {
"enabled": true
}
}
}
},
"gateway": {
"port": 18789,
"mode": "local",
"bind": "loopback",
"auth": {
"mode": "token",
"token": "1f9b3ac5c3d504xxxxxxxx681ef9f005fa3d492"
},
"tailscale": {
"mode": "off",
"resetOnExit": false
}
},
"plugins": {
"entries": {
"feishu": {
"enabled": true
}
},
"installs": {
"feishu": {
"source": "npm",
"spec": "@m1heng-clawd/feishu",
"installPath": "/root/.openclaw/extensions/feishu",
"version": "0.1.1",
"installedAt": "2026-01-29T12:45:17.121Z"
}
}
},
"channels": {
"feishu": {
"enabled": true,
"appId": "cli_a9xxxxxx88d389cb5",
"appSecret": "0D52XjxxxxxxxxxxxxX0VyHzB",
"domain": "feishu",
"groupPolicy": "disabled"
}
},
"models": {
"mode": "merge",
"providers": {
"moonshot": {
"baseUrl": "https://api.moonshot.cn/v1",
"api": "openai-completions",
"models": [
{ "id": "kimi-k2.5", "name": "Kimi K2.5" },
{ "id": "kimi-k2-turbo-preview", "name": "Kimi K2 Turbo" },
{ "id": "moonshot-v1-8k", "name": "Moonshot v1 8K" },
{ "id": "moonshot-v1-32k", "name": "Moonshot v1 32K" }
]
}
}
}
}
{
"version": 1,
"profiles": {
"zai:default": {
"type": "api_key",
"provider": "zai",
"key": "08b0eb03d0554xxxxxxxxx6iMClPZ6v1sil"
},
"moonshot:default": {
"type": "api_key",
"provider": "moonshot",
"key": "sk-qsuPdU5xxxxxxxxxxxxxxxiIxDnDlbm"
}
},
"lastGood": {
"zai": "zai:default"
},
"usageStats": {
"zai:default": {
"lastUsed": 1769730756847,
"errorCount": 0
}
}
}
检查配置文件语法
终端执行下方命令,选择两个YES,如果最后没报错,就是没问题
openclaw doctor
重启&检验
重启后新的配置生效
openclaw gateway restart
查看可用模型列表
openclaw models list
切换到Kimi模型,
openclaw models set moonshot/kimi-k2.5
测试对话,终端执行下方命令开始对话
openclaw tui
然后Kimi就这样水灵灵的接入完成了,中转API也是类似步骤,无法就是改一下模型名、API地址、密钥啥的
神马?还要来一遍中转API的接入教程?那好吧,那我就再写一个中转API的教程好了
接入中转API
想要接入中转API,前提是要有一个中转API的渠道,如果没有的话,我推荐下边这个
由于我上边教程已经接过kimi的了,所以可能配置文件里边有一些变化
第零步,先备份配置文件,在终端中执行
cp /root/.openclaw/openclaw.json /root/.openclaw/openclaw.json.bak
cp /root/.openclaw/agents/main/agent/auth-profiles.json /root/.openclaw/agents/main/agent/auth-profiles.json.bak第一步,编辑openclaw.json 文件,先新增一个认证配置,该部分配置用于匹配auth-profiles.json 文件中的密钥
我使用的中转域名包含hallucodex,那我就把这个作为模型提供商的
"hallucodex:default": {
"provider": "hallucodex",
"mode": "api_key"
}
第二步,编辑auth-profiles.json 文件,新增密钥
{
"hallucodex:default": {
"type": "api_key",
"provider": "hallucodex",
"key": "sk-xxxxxxxxxxxx"
}
}
第三步,编辑openclaw.json 文件,接入模型提供商,此处添加的模型列表才能用于后续的使用。这里为了方便,我就搞了两个模型
{
"hallucodex": {
"baseUrl": "https://api.hallucodex.com/v1",
"api": "openai-completions",
"models": [
{
"id": "gpt-5.2-chat-latest",
"name": "GPT 5.2"
},
{
"id": "claude-opus-4-5-20251101",
"name": "Claude 4.5"
}
]
}
}
第四步,编辑openclaw.json 文件,增加模型白名单,这里添加的模型,需要在第三步中的模型列表中存在的
{
"hallucodex/gpt-5.2-chat-latest": {
"alias": "GPT 5.2"
},
"hallucodex/claude-opus-4-5-20251101": {
"alias": "Claude 4.5"
}
}
第五步,给当前主模型增加备选模型,即主模型噶了,自动调用备选模型,注意:备选模型可以同时填入多个
"hallucodex/gpt-5.2-chat-latest",
"hallucodex/claude-opus-4-5-20251101"
第六步,新增视图模型,这两个中转模型都支持图片理解,所以这里顺手加上
{
"imageModel": {
"primary": "hallucodex/gpt-5.2-chat-latest",
"fallbacks": [
"hallucodex/claude-opus-4-5-20251101"
]
}
}
合并后的配置文件如下
{
"meta": {
"lastTouchedVersion": "2026.1.24-3",
"lastTouchedAt": "2026-01-30T02:08:15.927Z"
},
"wizard": {
"lastRunAt": "2026-01-29T12:25:10.496Z",
"lastRunVersion": "2026.1.24-3",
"lastRunCommand": "onboard",
"lastRunMode": "local"
},
"auth": {
"profiles": {
"zai:default": {
"provider": "zai",
"mode": "api_key"
},
"moonshot:default": {
"provider": "moonshot",
"mode": "api_key"
},
"hallucodex:default": {
"provider": "hallucodex",
"mode": "api_key"
}
}
},
"models": {
"mode": "merge",
"providers": {
"hallucodex": {
"baseUrl": "https://api.hallucodex.com/v1",
"api": "openai-completions",
"models": [
{
"id": "gpt-5.2-chat-latest",
"name": "GPT 5.2"
},
{
"id": "claude-opus-4-5-20251101",
"name": "Claude 4.5"
}
]
},
"moonshot": {
"baseUrl": "https://api.moonshot.cn/v1",
"api": "openai-completions",
"models": [
{
"id": "kimi-k2.5",
"name": "Kimi K2.5",
"reasoning": false,
"input": [
"text"
],
"cost": {
"input": 0,
"output": 0,
"cacheRead": 0,
"cacheWrite": 0
},
"contextWindow": 200000,
"maxTokens": 8192
},
{
"id": "kimi-k2-turbo-preview",
"name": "Kimi K2 Turbo",
"reasoning": false,
"input": [
"text"
],
"cost": {
"input": 0,
"output": 0,
"cacheRead": 0,
"cacheWrite": 0
},
"contextWindow": 200000,
"maxTokens": 8192
},
{
"id": "moonshot-v1-8k",
"name": "Moonshot v1 8K",
"reasoning": false,
"input": [
"text"
],
"cost": {
"input": 0,
"output": 0,
"cacheRead": 0,
"cacheWrite": 0
},
"contextWindow": 200000,
"maxTokens": 8192
},
{
"id": "moonshot-v1-32k",
"name": "Moonshot v1 32K",
"reasoning": false,
"input": [
"text"
],
"cost": {
"input": 0,
"output": 0,
"cacheRead": 0,
"cacheWrite": 0
},
"contextWindow": 200000,
"maxTokens": 8192
}
]
}
}
},
"agents": {
"defaults": {
"model": {
"fallbacks": [
"moonshot/kimi-k2.5",
"hallucodex/gpt-5.2-chat-latest",
"hallucodex/claude-opus-4-5-20251101"
],
"primary": "moonshot/kimi-k2.5",
"imageModel": {
"primary": "hallucodex/gpt-5.2-chat-latest",
"fallbacks": [
"hallucodex/claude-opus-4-5-20251101"
]
}
},
"models": {
"zai/glm-4.7": {
"alias": "GLM"
},
"moonshot/kimi-k2.5": {
"alias": "Kimi"
},
"moonshot/kimi-k2-turbo-preview": {
"alias": "Kimi Turbo"
},
"hallucodex/gpt-5.2-chat-latest": {
"alias": "GPT 5.2"
},
"hallucodex/claude-opus-4-5-20251101": {
"alias": "Claude 4.5"
}
},
"workspace": "/root/clawd",
"compaction": {
"mode": "safeguard"
},
"maxConcurrent": 4,
"subagents": {
"maxConcurrent": 8
}
}
},
"messages": {
"ackReactionScope": "group-mentions"
},
"commands": {
"native": "auto",
"nativeSkills": "auto"
},
"hooks": {
"internal": {
"enabled": true,
"entries": {
"session-memory": {
"enabled": true
}
}
}
},
"channels": {
"feishu": {
"enabled": true,
"appId": "cli_axxxxxx389cb5",
"appSecret": "0D52xxxxxxpteDPIX0VyHzB",
"domain": "feishu",
"groupPolicy": "disabled"
}
},
"gateway": {
"port": 18789,
"mode": "local",
"bind": "loopback",
"auth": {
"mode": "token",
"token": "1f9b3axxxxxxxxxx5fa3d492"
},
"tailscale": {
"mode": "off",
"resetOnExit": false
}
},
"plugins": {
"entries": {
"feishu": {
"enabled": true
}
},
"installs": {
"feishu": {
"source": "npm",
"spec": "@m1heng-clawd/feishu",
"installPath": "/root/.openclaw/extensions/feishu",
"version": "0.1.1",
"installedAt": "2026-01-29T12:45:17.121Z"
}
}
}
}{
"version": 1,
"profiles": {
"zai:default": {
"type": "api_key",
"provider": "zai",
"key": "08b0eb03xxxxxxxzQx6iMClPZ6v1sil"
},
"moonshot:default": {
"type": "api_key",
"provider": "moonshot",
"key": "sk-qsuPxxxxxxxxx9H5gNDCiIxDnDlbm"
},
"hallucodex:default": {
"type": "api_key",
"provider": "hallucodex",
"key": "sk-zIrxxxxxxxxx657a815924"
}
},
"lastGood": {
"zai": "zai:default",
"moonshot": "moonshot:default",
"hallucodex": "hallucodex:default"
},
"usageStats": {
"zai:default": {
"lastUsed": 1769730756847,
"errorCount": 0
},
"moonshot:default": {
"lastUsed": 1769739170729,
"errorCount": 0
}
}
}检查配置语法、重启&检验的步骤,看上边接入Kimi时的教程,都一样的,就不重复了
接入飞书
安装飞书渠道(OpenClaw已经内置,请勿重复安装,更新于2月4日)
官方库:https://github.com/m1heng/clawdbot-feishu
在终端中输入下方命令进行安装,预计安装耗时3-5分钟
openclaw plugins install @m1heng-clawd/feishu
# npm install @m1heng-clawd/feishu --registry https://registry.npmmirror.com
创建飞书机器人
打开飞书开放平台:https://open.feishu.cn/

创建企业自建应用

然后填一下应用名称和描述

添加机器人的应用能力

接入飞书机器人
emmm,还是先把openclaw的飞书渠道添加一下吧
返回终端执行下方命令,你就会发现飞书的渠道多出来了
Tip:也可以直接修改配置文件,这里我是用的交互,后边几个渠道都是直接修改配置文件的
openclaw channels add

返回飞书的开放平台,能够看到ID、密钥

然后回到终端,输入ID

确认后,再输入密钥

然后让你选择飞书的域名,国内则选第一个,国外选第二个。一般都是选第一个

下一项是群聊策略,这里建议不开启,万一谁在群聊里用你机器人执行 rm -rf /* 你不炸了

然后飞书配置完后,会回到渠道列表,选择最后一个完成

下一步会进入私聊策略的配置中,选择是

官方推荐是选择第一种,所以这里就选第一个:配对模式

下一项是:是否为这些账号添加显示名称?选是

输入飞书名?

配置机器人权限
然后返回飞书的开放平台,开通一下子权限
{
"scopes": {
"tenant": [
"im:message.group_msg",
"im:message.p2p_msg:readonly",
"im:message.reactions:read",
"im:message:readonly",
"im:message:recall",
"im:message:send_as_bot",
"im:message:update",
"im:resource",
"contact:user.base:readonly",
"contact:contact.base:readonly"
],
"user": [
"docx:document:readonly"
]
}
}


添加飞书消息事件
这里的订阅方式使用长连接

点击添加事件,找到接受消息的时间,选中后确认添加

发布飞书机器人
创建版本后发布机器人


若上方显示:本次发布免审核,提交发布后即可上线使用,则在发布后直接就能用,否则需要找企业中具有审核权限的人审核你发布的应用后才能用

测试
在飞书的工作台中能找到你刚发布的机器人,双击进去就能用啦


接入钉钉
官方库:https://github.com/DingTalk-Real-AI/dingtalk-moltbot-connector
安装钉钉渠道
在终端中执行下方命令安装钉钉渠道
openclaw plugins install https://github.com/DingTalk-Real-AI/dingtalk-moltbot-connector.git
创建钉钉机器人
钉钉开放平台:https://open.dingtalk.com/


填好应用名称和描述后保存

添加机器人的应用能力

启用机器人配置,必填项都填上,其余的默认即可

下滑到底,点发布保存配置

然后需要开通几个权限,一行一个,一个一个搜,然后开通
Card.Streaming.Write
Card.Instance.Write
qyapi_robot_sendmsg
发布机器人



修改配置文件
修改openclaw.json 文件,新增钉钉配置
{
"dingtalk-connector": {
"enabled": true,
"clientId": "你的钉钉AppKey",
"clientSecret": "你的钉钉AppSecret",
"gatewayToken": "你配置文件中的Token",
"sessionTimeout": 1800000
}
}下图中的两个信息替换上边配置文件中的值


启用 HTTP Chat Completions 端点
{
"http": {
"endpoints": {
"chatCompletions": {
"enabled": true
}
}
}
}
重启&测试
终端执行下方命令,第一个是检查,没报错就执行第二个重启命令
openclaw doctor
openclaw gateway restart
在钉钉中搜索你刚创建的钉钉应用名称,即可找到机器人

对话测试没问题就完事了

接入企业微信自建应用
事先声明:如果需要接入的企业微信已经完成企业认证,则需要准备一个该企业主体的备案域名。本次教程中所使用的企业微信没有进行认证,所以可以直接使用服务器IP接入
官方库:https://github.com/dingxiang-me/clawdbot-wechat
!!!!!!!!!
目前旧版应用需要修改package.json和src/index.js
clawdbot改成openclaw
!!!!!!!!!
安装企业微信应用渠道
终端执行下方命令
# 国内机用这个
git clone https://ghfast.top/https://github.com/dingxiang-me/openclaw-wechat.git && openclaw plugins install ./openclaw-wechat
# 国外机用这个
git clone https://github.com/dingxiang-me/openclaw-wechat.git && openclaw plugins install ./openclaw-wechat
创建企业微信自建应用
企业微信网页版:https://work.weixin.qq.com/

填一下上传一下logo、应用名称、可见范围就行了

获取第一个配置信息:企业ID

获取第二、三个配置信息,应用ID和密钥,获取密钥的时候,会把密钥发送到手机的企业微信上

设置API接收

获取第四个、第五个配置信息(点随机获取)

修改配置文件
修改openclaw.json 文件,在文件末尾新增一个配置,将上边获取的5个配置信息填进去
{
"env": {
"vars": {
"WECOM_CORP_ID": "你的企业ID",
"WECOM_CORP_SECRET": "你的应用Secret",
"WECOM_AGENT_ID": "你的应用AgentId",
"WECOM_CALLBACK_TOKEN": "你设置的Token",
"WECOM_CALLBACK_AES_KEY": "你生成的EncodingAESKey",
"WECOM_WEBHOOK_PATH": "/wecom/callback"
}
}
}
目前openclaw还没开放外网访问,所以没法完成企业微信的回调,所以需要修改监听,将bind的值改成lan

保存配置后,重启服务
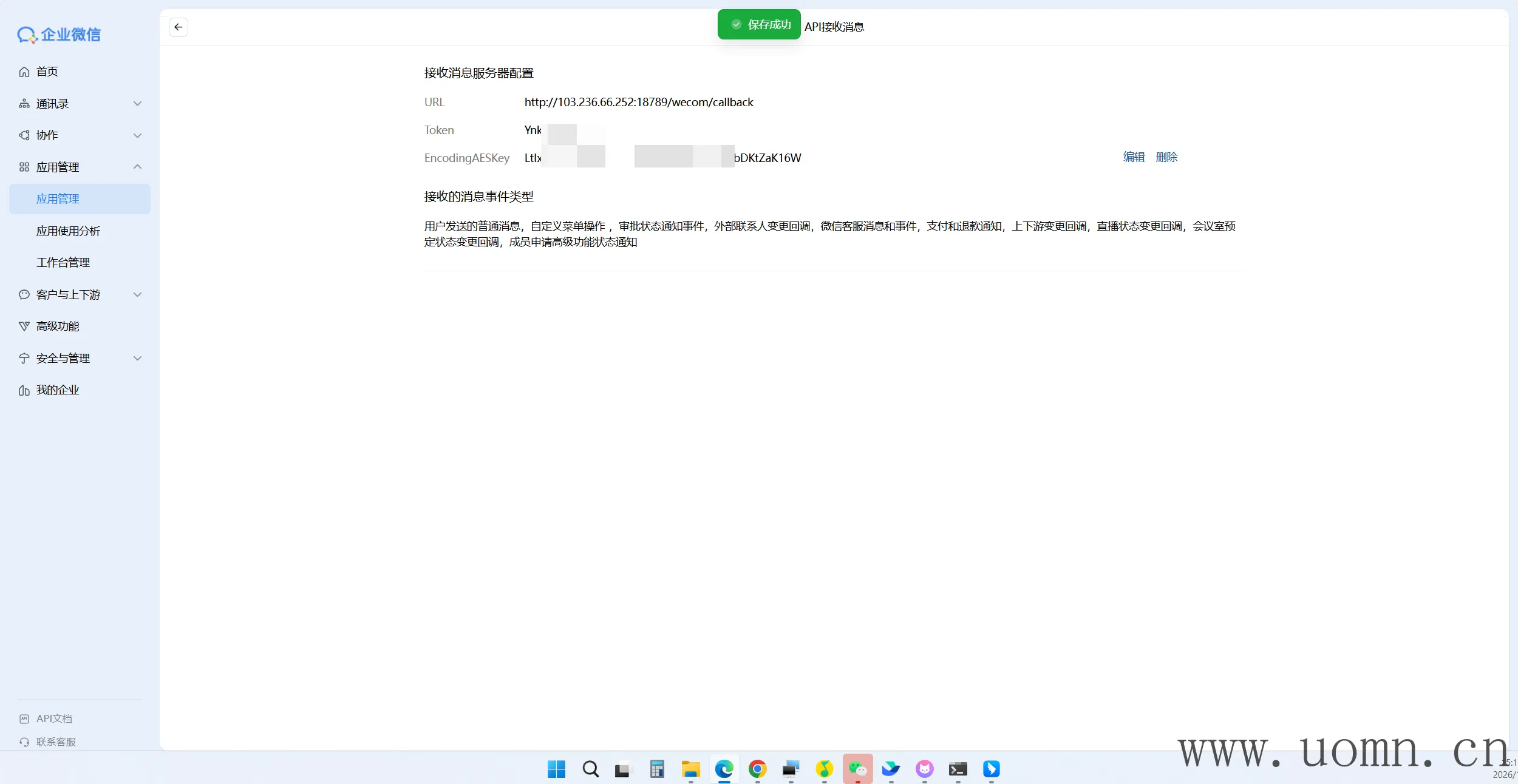
openclaw gateway restart验证回调
URL处填写:http://<服务器IP/企业备案域名>:18789/wecom/callback

然后点保存,显示保存成功就OK了

最后一步,将你的服务器IP填到白名单

测试

接入QQ机器人(不推荐,易超时)
官方库:https://github.com/sliverp/qqbot
安装QQ机器人渠道
终端执行下方命令
# 国内机用这个
git clone https://ghfast.top/https://github.com/sliverp/qqbot.git && openclaw plugins install ./qqbot
# 国外机用这个
git clone https://github.com/sliverp/qqbot.git && openclaw plugins install ./qqbot
创建QQ机器人
QQ开放平台:https://q.qq.com/

填一下基础信息,然后确认



修改IP白名单,填入服务器的IP

修改配置文件
修改openclaw.json 文件新增QQ机器人配置信息
{
"channels": {
"qqbot": {
"enabled": true,
"appId": "你的AppID",
"clientSecret": "你的AppSecret"
}
}
}

重启&测试
终端执行命令,先检测配置文件,然后重启服务
openclaw doctor
openclaw gateway restart
返回QQ开放平台,由于正式审核有一些麻烦,这里就不写了,暂时用沙箱测试

一般不建议接入群聊使用,所以我这里只接了私聊测试

接入企业微信智能机器人
官方库:https://github.com/sunnoy/openclaw-plugin-wecom
安装企业微信智能机器人渠道
终端执行下方命令
openclaw plugins install openclaw-plugin-wecom
# npm install openclaw-plugin-wecom --registry https://registry.npmmirror.com
创建智能机器人
企业微信:https://work.weixin.qq.com/


下滑到底,选择API模式创建

如下图,名称就是机器人名称,URL先不填

修改配置文件
修改openclaw.json 文件,添加下方配置,把上边随机生成的字符串填到这里
"wxwork": {
"enabled": true,
"token": "你的 Token",
"encodingAesKey": "你的 EncodingAESKey"
}
同时确保gateway配置中的监听值是lan

保存后执行下方命令检查配置并重启服务
openclaw doctor
openclaw gateway restart
返回企业微信页面,填入URL,格式为:http://<服务器IP/企业备案域名>:18789/webhooks/wxwork

测试
初次使用,可以扫码使用

接入企业微信个人账号&微信个人账号
能拉外部群、内部群、私聊用,不过,也就那样了,拉群里用风险太大,就不写这个教程了
云部署OpenClaw连接本地浏览器
终端执行,会将浏览器插件下载到服务器上
openclaw browser extension install
然后把这个目录下载到电脑上,如果是使用的我同样的SSH工具,可以直接右键文件夹下载
然后打开谷歌浏览器或者Edge浏览器,安装扩展



然后打开CMD命令行,输入下方命令
s之后会让你输入服务器密码,输入时密码不可见,然后这个CMD窗口不要关
回到浏览器,下图标出来的位置是绿的就行了

然后点一下扩展,会发现图标中有个on的字样,就OK了

后记
如果看了教程也不会的话,可以联系微信AO-XU-OA有偿部署
警告信息!!!
不要将MoltBot接入任何开放的群聊,或提供给多人使用,该程序在部署的系统上几乎有所有的权限,能够随时获取你设备上的一切信息,稍有不慎,便是万丈深渊
举个栗子:偷拍你、种病毒、偷你密钥、玩弄你的浏览器、在你的电脑上播放奇奇怪怪的东西
# 技能网站
clawdhub.ai/skills
# 浏览器控制插件(让机器人安装)
执行npm install -g clawhub
安装agent-brower以及相关的依赖
# 有用的开源地址
https://github.com/justlovemaki/AIClient-2-API
https://github.com/justlovemaki/OpenClaw-Docker-CN-IM
# 三个关键安装命令:
1. clawhub install tavily-search(联网)
2. clawhub install find-skills(技能查询)
3. clawhub install proactive-agent-1-2-4(自动迭代)